亲测了下, K线波动正常,客户定制二开的!对接的火币数据接口
前端三种语言:土耳其语、英语、西班牙语,系统开源的无加密,可自行二开增加语言!
有需要的,具体功能可以联系客服要演示视频2023年11月09号录制的。
源码亲测,100%可以搭建起来,其余自行研究,对功能其他方面我们也不懂,而且我们只研究代码,功能那些从来不接触,所以只保证搭建正常!
无技术问题解答及售后服务,也不接付费搭建,请理解!如需技术支持的请勿下载谢谢!
郑重声明:此源码为网友分享,使用用途仅限于测试、实验、研究为目的,禁止用于一切商业运营,以牟利为目的与本站无关,本站不承担使用者在使用过程中的任何违法行为负责!
此类代码有兴趣就直接下载自己研究学习,搞价勿扰,介意者慎下!
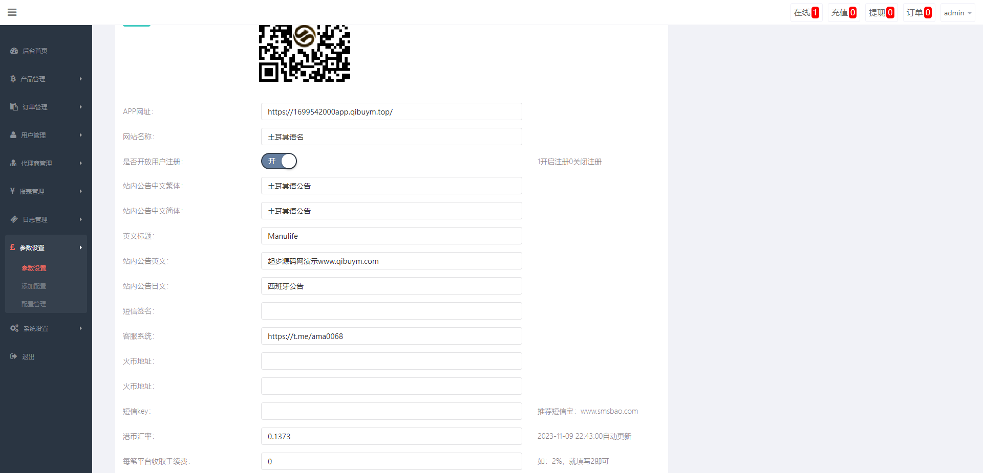
站长亲测截图(2023.11.09):
本站声明:
1. 本站所有资源来源于网络,分享目的仅供大家学习和交流! 2. 不得使用于非法商业用途,不得违反国家法律。否则后果自负! 3. 本站提供的资源,都不包含技术服务请大家谅解! 4. 如有链接无法下载、失效或广告,请联系站长处理!
1. 本站所有资源来源于网络,分享目的仅供大家学习和交流! 2. 不得使用于非法商业用途,不得违反国家法律。否则后果自负! 3. 本站提供的资源,都不包含技术服务请大家谅解! 4. 如有链接无法下载、失效或广告,请联系站长处理!
再次声明:如若本站内容侵犯了原著者的合法权益,可联系我们进行处理。











